作者:阿里邮箱 发布时间:2025-04-29 21:31:12 访问量:314
导读:启用功能后,在写信页可以唤起AI助手帮助你撰写新邮件、回复邮件以及润色邮件。
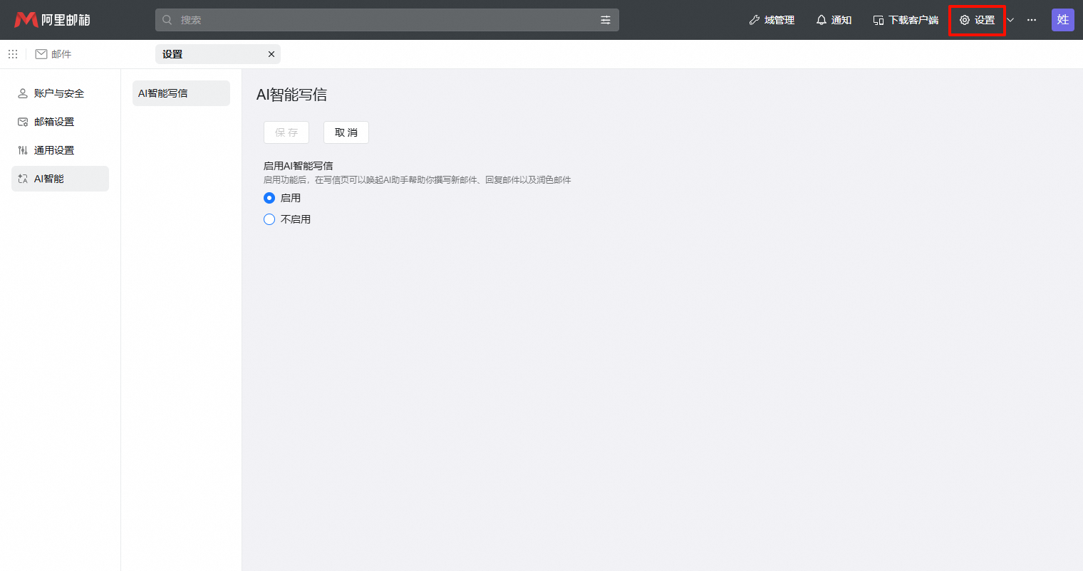
AI智能写信
一、功能概述
启用功能后,在写信页可以唤起AI助手帮助你撰写新邮件、回复邮件以及润色邮件。
阿里邮箱设置路径:设置-AI智能-AI智能写信,默认为开启状态。

二、体验智能写信
1、进入写信页面。

2、点击智能写信或提示输入框。

3、输入问题或提示词,对AI提问,确认内容后点击插入即可。

点赞 0 来源:阿里云邮箱
相关推荐:
如何使用高级管理与自动化工具批量下载和备份阿里邮箱中的邮件?上一篇:阿里邮箱如何更换邮箱皮肤?
下一篇:info_title